Mysql은 프로그램으로 설치하면 된다. 구글 키워드 : Mysql ERD
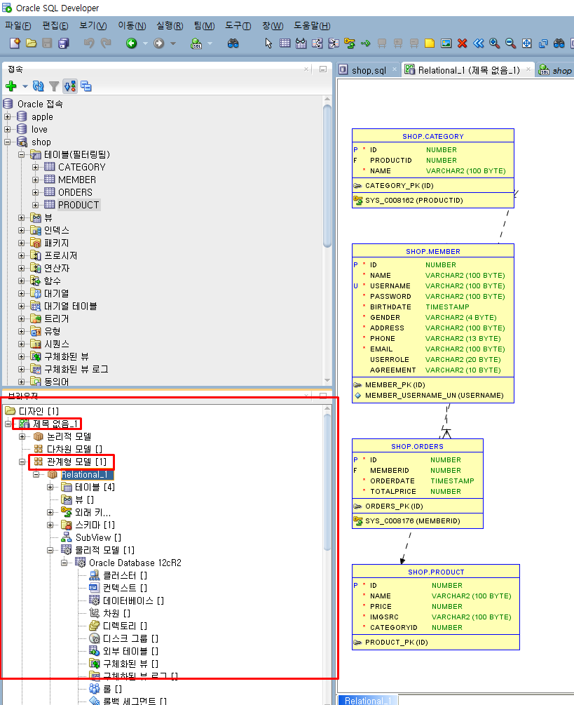
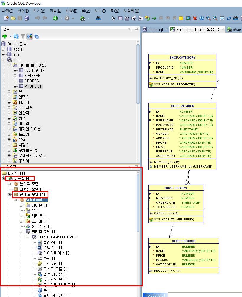
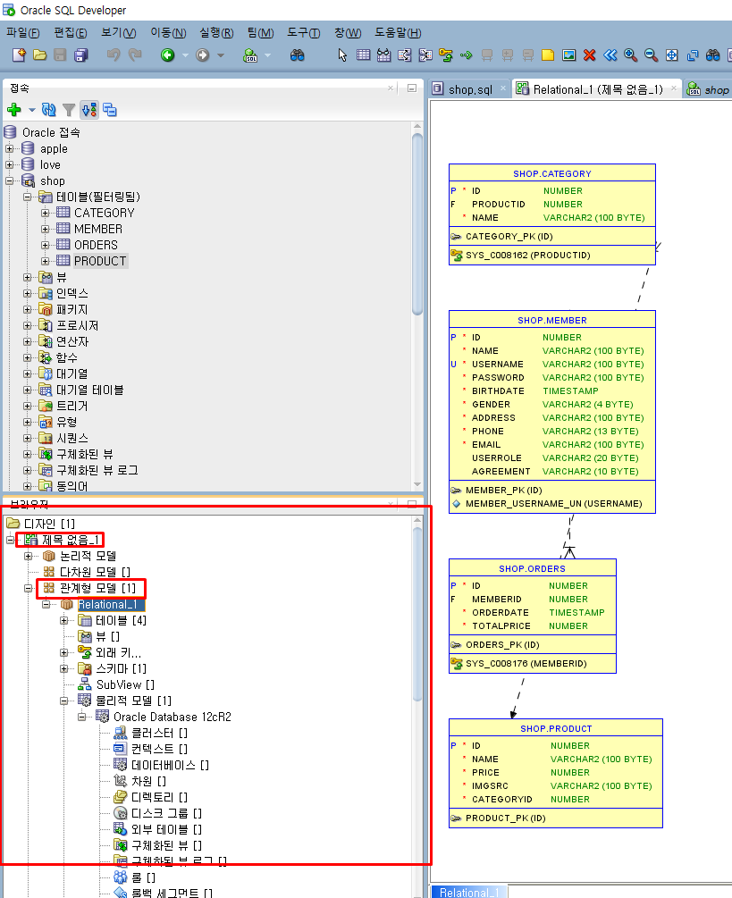
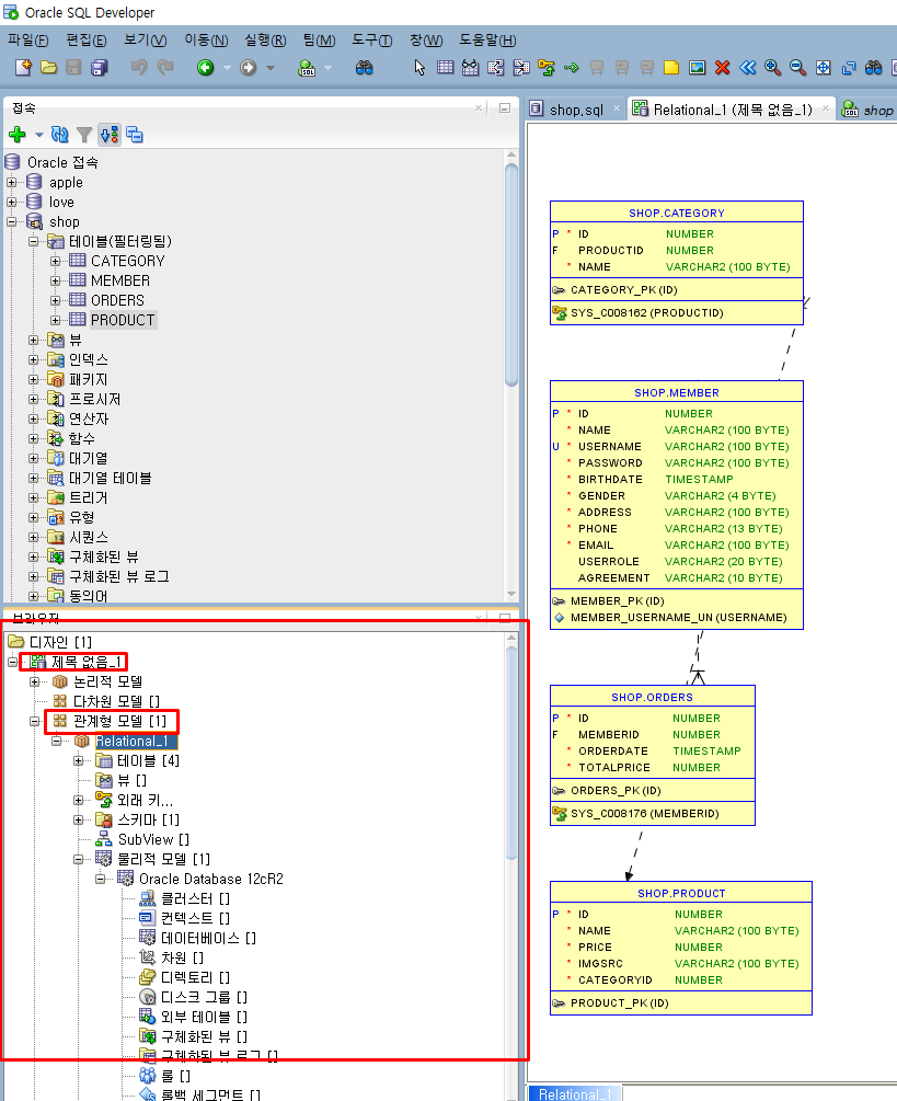
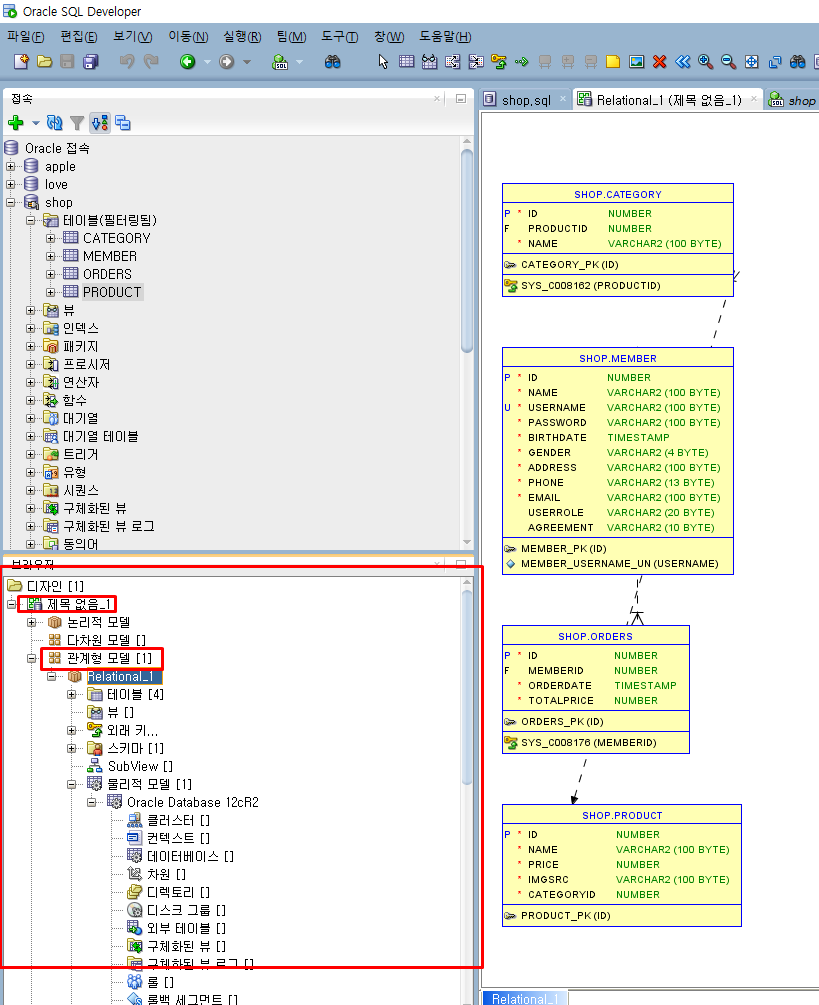
오라클은 아래와 같이 내장 되어있는 듯



이런 식으로 드레그 해서 오른쪽으로 슉
'유용해요~!' 카테고리의 다른 글
| VSC 라이브 서버 동작 버그 해결법 (0) | 2020.07.09 |
|---|---|
| 백틱 (`) javaScript에서 색깔 바꾸기 (0) | 2020.07.03 |
| jsp - 정말 아무런 문제 없는데 500오류라던지...그래서 서버문제 같을 때 삭제하고 다시 (0) | 2020.06.26 |
| jsp파일에 이모티콘 넣기/화상키보드 띄우기 (0) | 2020.05.29 |
| 변수명 한꺼번에 바꾸는 단축키 (0) | 2020.05.15 |